还剩22页未读,
继续阅读
8 金属和金属材料(学案)-初中化学人教版九年级下册
展开
这是一份8 金属和金属材料(学案)-初中化学人教版九年级下册,共25页。
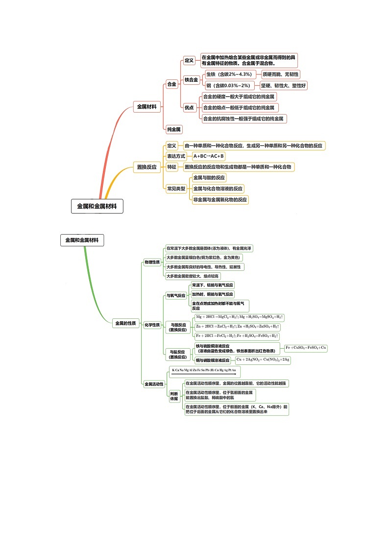
第八单元 金属和金属材料—2023~2024学年九年级化学人教版期末复习知识小锦【学习目标整合】【思维导图回顾知识】【重难知识易混易错】考点一 金属材料金属材料的分类 纯金属金属材料 铁合金 合金 其他合金2、金属之最银:导电、导热性最好的金属;铝:地壳中含量最高的金属元素;钙:人体中含量最高的金属元素;钨:熔点最高的金属;汞:熔点最低的金属;锇:密度最大的金属;锂:密度最小的金属。 铬:硬度最高的金属;3、金属的物理性质(1)共性:常温下,多数金属为银白色固体,通常金属都带有金属光泽,密度较大,熔点较高,具有良好的导热性 、导电性、延展性,机械强度大 (2)特性:铜呈紫红色,金呈黄色,汞为液体 4、合金 (1)合金是由一种金属跟其他金属(或非金属)熔合而成的具有金属特性的物质,合金是一种混合物。(2)合金的硬度一般大于组成它的纯金属,合金的熔点一般低于组成它的纯金属,合金的抗腐蚀性一般强于组成它的纯金属。(3)常见的合金有铁合金、铝合金、铜合金、钛合金等①铁合金:生铁、钢(两者性能差异原因是含碳量不同)②钛合金:熔点高,密度小,可塑性好,易加工,抗腐蚀性能好,与人体有很好的“相容性”。5、金属的用途由金属本身的性质、价格、资源、是否美观、 使用是否便利、是否便于回收和环保等因素决定。考点二 金属的化学性质金属的化学性质2、金属活动性顺序 (1) 金属活动性顺序 K Ca Na Mg Al Zn Fe Sn Pb(H)Cu Hg Ag Pt Au金属活动性逐渐减弱(2)金属活动性规律a.在金属活动性顺序里,金属位置越靠前,其金属活动性就越强。b.在金属活动性顺序里,位于氢前面的金属能置换出稀盐酸、稀硫酸中的氢(酸中的氢)。c.在金属活动性顺序里,位于前面的金属能把位于后面的金属从它们的盐溶液中置换出来。d.一种金属若同时与几种盐溶液反应,遵循“远距离的先置换”的规律,如Fe粉加入CuSO4和AgNO3的混合溶液中时,Fe先置换出Ag后置换出Cu;几种金属若同时与一种盐溶液反应,也遵循“远距离的先置换”的规律,如向AgNO3溶液中加Cu-Zn合金,Zn先与AgNO3溶液反应,待Zn反应完以后,Cu再与AgNO3溶液发生反应。考点三 金属的冶炼1、金属在自然界中的存在形式除少数很不活泼的金属如金、银等有单质形式存在外,其余都以化合物的形式存在。常见的铁矿石,如赤铁矿(主要成分的化学式为Fe2O3),磁铁矿(主要成分的化学式为Fe3O4)。一氧化碳还原氧化铁实验装置实验原理:3CO+Fe2O32Fe+3CO2↑实验步骤实验现象①玻璃管内的现象:红色粉末逐渐变成黑色②试管中的现象:澄清石灰水变浑浊③最右端导管口的现象:导管口有蓝色火焰产生。实验反思①整个实验过程涉及的化学方程式:3CO+Fe2O32Fe+3CO2↑Ca(OH)2+CO2=CaCO3↓+H2O2CO+O22CO2②一氧化碳是有毒气体,本实验尾气处理方法是点燃,还可以用气囊收集。注意:1.此实验的加热装置为酒精喷灯,目的是提高反应温度。 2.实验的尾气处理除了可以用点燃、收集的方法外,还可以直接将导管转向酒精喷灯(既可防止CO污染空气,又能充分利用尾气燃烧放出的热量,节约能源)。 如图: 工业炼铁(1)原料及其作用原料:铁矿石、焦炭、石灰石和空气。①焦炭的作用:一是生成还原剂CO;二是提高高炉的温度②石灰石的作用:将矿石中的SiO2转变为炉渣。③进风口鼓入热空气的作用:增加氧气含量,提高炉温设备:高炉(如图) (3)反应原理:在高温下,利用还原剂CO把铁从它的化合物中还原出来。(4)钢的冶炼①原料:生铁(或废钢)、空气。②原理:C+O2CO2考点四 金属的腐蚀与防护1、铁生锈的条件:与O2和H2O同时接触。铁锈的主要成分是Fe2O3・xH2O2、铁生锈的条件探究3、防止铁制品生锈的措施(1)保持铁制品表面干燥、洁净;(2)在金属表面覆盖保护层,如涂油、刷漆;(3)改变金属的内部结构,如制成不锈钢等。注意:①铁生锈的两个条件缺一不可。②由于铁锈是一种疏松多孔的物质,水分子和氧分子能穿过它的空隙,不断向里层渗透,继续跟铁反应,直到铁全部被锈蚀,故铁一旦生锈要及时除锈。铁锈的主要成分是Fe2O3。当铁接触易跟它反应的化学物质(如酸溶液等)时,就更容易被锈蚀。4、保护金属资源的途径(1)防止金属腐蚀。(2)回收利用废旧金属。(3)合理开采矿物。(4)寻找金属的替代品疑难剖析1、金属与酸、盐溶液的反应规律及反应后溶液质量的变化2、金属与盐的混合溶液反应后滤渣、滤液成分的判断例如将铁粉不断加入硝酸铜、硝酸银、硝酸锌的混合溶液中, 由于锌比铁活泼,根据金属与盐反应的规律可知铁不与硝酸锌 溶液发生反应,因此滤液中一定含有硝酸锌,滤渣中一定不含金属锌;根据“优先反应” (远距离先置换)规律,无论铁的量多与少,铁首先与硝酸银溶液发生反应,硝酸银反应完全后,若铁粉有剩余,铁才与硝酸铜溶液发生反应。 最终剩余物的成分与加入铁粉的量有关。 具体分析如下:3、金属活动性的探究(1)金属与氧气反应的难易程度。实验设计:取粗细相同的金属丝在空气中(氧气中)点燃,观察现象。判断方法:不能在空气中(氧气中)燃烧的金属活动性相对较弱(2)金属能否与稀酸反应或反应的剧烈程度。实验设计:取相同大小且打磨过的金属放入相同浓度的稀酸溶液中,观察现象。判断方法:没有气泡产生的金属其活动性弱于H;有气泡产生的金属其活动性强于H,且气泡产生得越快金属其活动性越强(3)金属能否与另一金属的盐溶液反应。实验设计:将金属放入到另一种金属的盐溶液中,观察现象。判断方法:若A能置换B,则A的活动性比B的强;若不能置换,则A的活动性比B的弱4、金属与酸反应生成氢气的图像题的解题方法(1)等质量氢图 两种金属与酸反应产生氢气的质量相同,此图反映两种情况:①酸不足,金属过量,产生的氢气质量由酸的质量决定。 ②酸足量,投放的两种金属与酸反应产生氢气的质量恰好完全相同,如6.5g锌和5.6g铁分别投入足量的盐酸中,反应产生的氢气质量相同。(2)等质等价金属图如等质量的镁、铁、锌与足量的酸反应生成的金属离子的化合价都是+2价,产生氢气的速率和质量不同。此图反映出: ①金属越活泼,图示反应物的线越陡,如Mg线比Zn线陡,Zn线比Fe线陡。②金属的相对原子质量越小,与酸反应产生的氢气越多, 曲线的拐点越高。 可简单概括为:越陡越活,越高越小。(3)等质不等价金属图铝、镁、锌与酸反应生成的金属离子的化合价分别为+3、+2、+2,此图反映出等质不等价金属与酸反应不仅速率不同而且产生氢气的质量与金属离子的化合价有关。可用下式计算氢气质量:m(H2 )= m(金属)× 化合价 相对原子质量 【单元核心素养对接中考】1.(2023·海南·统考中考真题)下列劳动过程均涉及科学原理,其中解释错误的是A.A B.B C.C D.D2.(2023·海南·统考中考真题)2023年5月28日,国产大型客机C919成功完成首次商业飞行。下列C919应用的材料中,不属于金属材料的是A.碳纤维复合材料 B.第三代铝锂合金C.钛合金 D.钢材料3.(2023·江苏南通·统考中考真题)学习小组通过下列实验探究溶液的性质。实验Ⅰ:把一根砂纸打磨过的Al丝浸入溶液中,一段时间后观察到Al丝表面出现红色物质。实验Ⅱ:向溶液中滴加少量NaOH溶液,出现沉淀。下列说法正确的是A.实验Ⅰ中溶液颜色不变 B.实验Ⅰ说明Al的活动性比Cu的强C.实验Ⅱ中只发生物理变化 D.实验Ⅱ中沉淀为CuO4.(2023·湖北十堰·统考中考真题)物质的检验和除杂是重要的实验技能。为了达到目的,下列实验方案合理的是A.A B.B C.C D.D5.(2023·上海·统考中考真题)下列实验过程中,溶液颜色改变的是A.铜片插入硝酸银溶液 B.银片插入硫酸锌溶液C.酚酞试液滴入稀盐酸 D.稀硫酸滴入氢氧化钠溶液6.(2023·山东滨州·统考中考真题)向盛有和混合溶液的试管中加入一定量铁粉,充分反应后过滤,向滤渣中加入稀盐酸,有气泡产生。下列说法正确的是A.滤渣中一定有铁、铜、银 B.滤液中一定含有,可能含有C.滤液的质量一定比原溶液的质量大 D.滤液有可能呈蓝色7.(2023·辽宁锦州·统考中考真题)向AgNO3和Cu(NO3)2的混合溶液中加入一定量铁粉,充分反应后,过滤。下列说法正确的是A.若滤渣中没有Cu。滤液中一定含有AgNO3B.若滤渣中有Cu,滤液中一定没有AgNO3和Cu(NO3)2C.若滤渣中没有Fe,滤液中一定含有Fe(NO3)2,可能含有AgNO3和Cu(NO3)2D.若滤渣中有Fe,滤液中一定没有Cu(NO3)2和Fe(NO3)28.(2023·江苏宿迁·统考中考真题)是初中化学常见的物质,其中是赤铁矿的主要成分,、是组成元素相同的两种气体,E的浓溶液稀释时会放出大量的热,是最常用的溶剂,它们之间的关系如图所示(其中“-”代表物质间能发生反应,“→”代表物质间能够转化,部分反应物、生成物和反应条件已略去)。 (1)与反应的实验现象为 。(2)列举物质的一条用途: 。(3)物质I由 构成(填化学用语)。(4)写出与的稀溶液反应的化学方程式: ,其基应类型为 。9.(2023·内蒙古兴安盟·统考中考真题)回收利用废旧金属具有重要意义。某金属废料的成分是Zn、Cu和CuO,利用该金属废料回收铜。请回答下列问题。(1)步骤Ⅰ和步骤Ⅱ的操作名称是 。(2)加入过量稀的目的是 。(3)滤液Ⅰ与Zn反应生成Cu的化学方程式为 。10.(2023·辽宁沈阳·统考中考真题)在生活和生产实践中了解金属的性质和应用。(1)沈阳为国家航空事业做出了突出贡献。制造飞机机翼的金属材料应具备 的特点。(2)烟花中加入镁粉,是利用镁在空气中燃烧能发出耀眼的 ,请写出镁与氧气反应的化学方程式: 。(3)如下图实验,观察到A试管中产生气泡,B试管中无明显现象,C试管中铜片表面有固体析出。则Fe、Cu、Ag三种金属活动性由强到弱的顺序为 。答案以及解析【单元核心素养对接中考】1.D【详解】A、洗洁精具有乳化作用,能将大的油滴分散成细小的油滴随水冲走,用洗洁精洗去餐具上的油污,利用了乳化原理,故A正确,不符合题意;B、醋酸能与碳酸钙反应生成可溶性的钙盐,故B正确,不符合题意;C、明矾溶于水后会生成一种胶状物,可以将悬浮物吸附并使其沉降,有一定的净水效果,故C正确,不符合题意;D、铁锈是铁和氧气与水共同反应生成的,故D错误,符合题意。故选D。【点睛】本题考查化学知识在生活中的应用,涉及溶液,盐,水的净化,金属的保护相关知识。2.A【分析】金属材料包括纯金属和合金。【详解】A、碳纤维复合材料是由高强碳纤维和树脂等组成的复合材料,符合题意;B、第三代铝锂合金,属于合金,合金属于金属材料,不符合题意;C、钛合金属于合金,合金属于金属材料,不符合题意;D、钢属于铁的合金,合金属于金属材料,不符合题意;故选:A。3.B【详解】A、把一根砂纸打磨过的Al丝浸入CuSO4溶液中,一段时间后观察到Al丝表面出现红色物质,铝和硫酸铜反应生成硫酸铝和铜,溶液颜色由蓝色逐渐变为无色,错误;B、把一根砂纸打磨过的Al丝浸入CuSO4溶液中,一段时间后观察到Al丝表面出现红色物质,说明Al能置换出Cu,Al的活动性比Cu的强,正确;C、实验Ⅱ中氢氧化钠和硫酸铜反应生成氢氧化铜沉淀和硫酸钠,有新物质生成,发生了化学变化,错误;D、实验Ⅱ中氢氧化钠和硫酸铜反应生成氢氧化铜沉淀和硫酸钠,实验Ⅱ中沉淀为氢氧化铜,错误。故选B。4.B【详解】A、软水和硬水均为无色透明液体,不能通过观察颜色进行鉴别,A项不能达到目的;B、NaOH固体溶于水时会放出大量的热量,使溶液的温度明显升高,NH4NO3溶于水时会吸收热量,使溶液的温度明显下降,B项能达到目的;C、镁的活动性大于铁和铜,镁既能与FeCl2 反应又能与CuCl2反应,消耗原物质又引入了新的杂质MgCl2,C项不能达到目的;D、生石灰具有吸水性,但生成的氢氧化钙能与二氧化碳反应生成碳酸钙沉淀和水,不但能把杂质除去,也会把原物质除去,不符合除杂原则,D项不能达到目的。故选:B。5.A【详解】A.铜片插入硝酸银溶液中,由于铜的活动性比银强,铜能把银从硝酸银溶液中置换出来,生成硝酸铜,硝酸铜溶液呈蓝色,该实验中观察到的现象是:铜片表面覆盖银白色固体,溶液由无色变成蓝色;故选项说法符合题意;B.银片插入硫酸锌溶液,由于银的活动性没有锌活泼,两者不能发生反应,观察不到现象,故选项说法不符合题意;C.稀盐酸显酸性,不能使酚酞试液变色,故选项说法不符合题意;D.稀硫酸滴入氢氧化钠溶液,稀硫酸和氢氧化钠溶液都是无色的,两种能反应生成硫酸钠和水,反应后的溶液仍然是无色的,则观察不到明显现象,故选项说法不符合题意;故选:A。【点睛】本题考查实验现象的描述,涉及到金属活动性顺序的应用,酸碱指示剂的变色等知识,解题时结合题干信息,根据所学知识分析判断即。6.A【分析】铁粉加入以后会先与硝酸银反应生成硝酸亚铁和银,接着才会与硝酸铜反应生成硝酸亚铁和铜,铁活性弱于铝,所以不会与硝酸铝反应,向滤渣中加入稀盐酸,有气泡产生,说明有氢前金属,所以铁一定过量。【详解】A.滤渣中一定有铁(过量的)、铜和银(都是反应生成的),正确; B.滤液中一定含有反应生成的和未反应的,错误;C.由方程式分析可知,,铁与硝酸银和硝酸铜反应都会使溶液质量减小,错误;D.滤液不可能呈蓝色,因为硝酸铜已经被完全反应,错误。故选:A。7.C【详解】A、根据优先置换原理,当铁粉的质量很少时,铁粉首先置换银离子,铜离子不一定到得置换,故当铁粉恰好将银离子置换出来后,滤渣中没有Cu,滤液中不含有AgNO3,故A错误;B、根据优先置换原理,当铁粉的质量很少时,铁粉首先置换银离子,铜离子不一定到得置换,若滤渣中有Cu,说明滤液中的AgNO3被反应完全,Cu(NO3)2可能反应完全,也可能剩一部分,故B错误;C、滤渣中没有Fe时,铁粉被消耗完全,滤液中一定含有Fe(NO3)2,可能含有AgNO3和Cu(NO3)2,故C正确;D、若滤渣中有Fe,说明AgNO3和Cu(NO3)2与铁粉完全反应,滤液中一定没有Cu(NO3)2和AgNO3,滤液中只含有Fe(NO3)2,故D错误。故选C。8.(1)红色粉末变为黑色(2)作燃料等(3)O2(4) 置换反应【分析】A 是赤铁矿的主要成分,则A是氧化铁。B 、D是组成元素相同的两种气体且B和氧化铁高温反应生成C和D,则B是一氧化碳,C是铁,D是二氧化碳。H 是最常用的溶剂,H通电分解生成G和I,I可以和二氧化碳相互转化,则H是水,I是氧气,G是氢气。E的浓溶液稀释时会放出大量的热,且E的稀溶液和铁反应生成F和氢气,所以E是硫酸,F是硫酸亚铁。代入验证无误。【详解】(1)A氧化铁和B一氧化碳高温反应生成铁和二氧化碳,实验现象为红色粉末变为黑色。(2)G 是氢气,可用作燃料。(3)物质I是氧气,是有氧分子构成的,可用氧气的化学式表示氧分子,符号为O2;(4)C铁和E硫酸的稀溶液反应生成硫酸亚铁和氢气,化学方程式为。置换反应是单质和化合物反应生成单质和化合物的反应,该反应是置换反应。9.(1)过滤(2)使锌和氧化铜充分反应(合理即可)(3)【详解】(1)步骤Ⅰ和步骤Ⅱ均能实现固体和液体的分离,其操作名称是过滤;(2)金属废料的成分是Zn、Cu和CuO,加入过量稀硫酸,锌和稀硫酸反应生成硫酸锌和氢气,氧化铜和稀硫酸反应生成硫酸铜和水,铜和稀硫酸不反应,稀硫酸过量,目的是使锌和氧化铜充分反应(合理即可);(3)金属废料的成分是Zn、Cu和CuO,加入过量稀硫酸,锌和稀硫酸反应生成硫酸锌和氢气,氧化铜和稀硫酸反应生成硫酸铜和水,铜和稀硫酸不反应,稀硫酸过量,故步骤Ⅰ所得滤液Ⅰ中溶质的成分是:CuSO4、ZnSO4、H2SO4;向滤液Ⅰ中加入适量Zn,锌和硫酸反应生成硫酸锌和氢气,锌和硫酸铜反应生成硫酸锌和铜,该反应的化学方程式为:。10.(1)强度高、密度小、质地轻(合理即可)(2)白光 (3)铁>铜>银【详解】(1)制造飞机机翼的金属材料应具备强度高、密度小、质地轻的特点,便于飞行;(2)烟花中加入镁粉,是利用镁在空气中燃烧能发出耀眼的白光;镁与氧气点燃生成氧化镁,反应的化学方程式为:;(3)观察到A试管中产生气泡,说明铁排在氢前,能与稀盐酸反应;B试管中无明显现象,说明铜排在氢后,不能与稀盐酸反应;C试管中铜片表面有固体析出,说明铜比银活泼;则Fe、Cu、Ag三种金属活动性由强到弱的顺序为铁>铜>银。了解常见金属的物理性质,知道物质的性质在很大程度上决定了物质的用途;能区分生铁和钢,认识金属与金属材料的关系。知道什么是合金,常见的合金有哪些,合金与纯金属有什么不同。知道常见金属与氧气的反应;初步认识常见金属与酸、金属化合物溶液的置换反应。熟悉常见金属的活动性顺序,学会推断常见金属活动性强弱;能用金属活动性顺序解释一些与日常生活有关的化学问题。知道一些常见的金属矿物;了解从铁矿石中将铁还原出来的方法,了解防止金属生锈的简单办法;知道废弃金属对环境的污染,认识回收金属的重要性。初步学会试剂的取用、加热、简单仪器的使用和连接、洗涤玻璃仪器等化学实验基本操作。类别含碳量含杂质(硫、磷等)机械性能机械加工生铁2~4.3%多硬而脆可铸不可锻钢0.03~2%少硬而韧、有弹性、良好的延展性可铸、可锻反应实例说明备注与氧气反应2Mg+O22MgO4Al+3O22Al2O33Fe+2O2Fe3O42Cu+O22CuO大多数金属都能与氧气反应,但反应的难易和剧烈程度不同。镁、铝等在常温下就能与氧气反应,铜在加热时能与氧气反应,铁在高温时能在纯氧中燃烧,金在高温时也不与氧气反应。因此由金属与O2反应的难易程度,即可确定金属的活动性铁在纯氧中燃烧的生成物是Fe3O4;铁在潮湿的空气中生锈,主要产物是Fe2O3。金属+氧气→金属氧化物(化合反应)与酸反应Mg+H2SO4=MgSO4+H2↑Zn+H2SO4=ZnSO4+H2↑Fe+H2SO4=FeSO4+H2↑Fe+2HCl=FeCl2+H2↑2Al+3H2SO4=Al2(SO4)3+3H2↑2Al+6HCl=2AlCl3+3H2↑在金属活动性顺序里,位于氢前面的金属能置换出盐酸、稀硫酸中的氢,而位于氢后面的金属则不能;并且金属活动性越强,与酸反应的速率越快(即产生H2的速率越快)活泼金属+酸→盐+H2(置换反应)与金属盐溶液反应2Al+3CuSO4=Al2(SO4)3+3CuFe+CuSO4=FeSO4+CuCu+2AgNO3=Cu(NO3)2+2Ag如果一种金属能将另一种金属从其化合物的盐溶液中置换出来,则该金属的活动性比另一种金属强金属1+盐1→金属2 +盐2(置换反应)(盐1必须可溶;金属1不能为K、Ca、Na)操作顺序(CO早出晚归,酒精喷灯迟到早退)操作原因和目的先通一段时间纯净的CO排净玻璃管内的空气,以免加热时CO和空气混合可能会发生爆炸再点燃酒精喷灯,给Fe2O3加热使氧化铁和一氧化碳发生反应实验结束,先停止加热再停止通入CO一是防止液体倒吸;二是防止新生成的铁在较高温度下被空气中的氧气再次氧化编号①②③条件铁钉与H2O接触铁钉与O2接触铁钉与O2、H2O接触实验图示生锈程度不生锈不生锈生锈对比分析实验①③说明铁生锈一定与O2有关;实验②③说明铁生锈一定与H2O有关;实验①中蒸馏水煮沸后使用的原因是除去水中溶解的氧气结论分析对比实验①②③可知,铁生锈的条件是铁与O2、H2O同时接触项目金属+酸→盐+氢气金属+盐→新金属+新盐反应规律金属(金属活动性顺序中)①金属不选K、Ca、Na②“氢前可置换,氢后不能换”③Fe+酸→Fe2++H2↑,生成物中的铁元素显+2价,不显+3价,可记为 “铁与酸,不成三(价)” ①K、Ca、Na与盐溶液混合,先与盐溶液中的水反应生成碱,碱再与可发生反应的盐反应,若生成的碱与盐不反应,则得到碱和盐的混合液,不能置换出金属②“前金换后金,后金不能换前金”③Fe+盐 →Fe2++新金属,生成物中的铁元素显+2价,不显+3价,可记为 “ 铁与盐,不成三(价)” 酸或盐选用稀硫酸或稀盐酸,不能用浓硫酸、硝酸,一般不用浓盐酸(易挥发)盐必须可溶,如Cu与AgCl不能反应溶液质量变化反应后溶液质量增大,增大的质量等于反应的金属的质量减去生成氢气的质量。如Fe+H2SO4=FeSO4+H2↑,当有56g铁参加反应时,生成2g氢气,则溶液质量增大了56g-2g =54g金属与盐溶液反应后,溶液质量可能增大,也可能减小,视具体情况而定,如Fe+CuSO4=FeSO4+Cu,当有56g铁参加反应时,生成的金属铜为64g,反应后 溶液的质量减小了64g-56g=8g铁粉的量(持续加入)滤渣成分滤液成分(1)Ag(2)Ag(3)Ag、Cu(4)Ag、Cu(5)Ag、Cu、Fe(1)Zn2+、 Fe2+、Cu2+、Ag+(2)Zn2+、 Fe2+、Cu2+(3)Zn2+、 Fe2+、Cu2+(4)Zn2+、 Fe2+(5)Zn2+、 Fe2+选项劳动过程原理解释A用洗洁精洗净碗碟上的油渍洗洁精使油脂产生乳化现象B用白醋洗掉水壶中的水垢(主要成分为碳酸钙)醋酸和碳酸钙反应生成可溶盐C大雨过后井水浑浊,用明矾净水明矾溶于水产生有吸附性的胶状物D将铁锅洗净后擦干防止生锈铁与水直接反应生成铁锈选项实验目的实验方案A区分硬水和软水取样,观察颜色B区分和两种固体取样,分别加水溶解,触摸烧杯外壁C除去溶液中少量的加过量的镁粉,过滤D除去中的水蒸气将气体通过足量生石灰
第八单元 金属和金属材料—2023~2024学年九年级化学人教版期末复习知识小锦【学习目标整合】【思维导图回顾知识】【重难知识易混易错】考点一 金属材料金属材料的分类 纯金属金属材料 铁合金 合金 其他合金2、金属之最银:导电、导热性最好的金属;铝:地壳中含量最高的金属元素;钙:人体中含量最高的金属元素;钨:熔点最高的金属;汞:熔点最低的金属;锇:密度最大的金属;锂:密度最小的金属。 铬:硬度最高的金属;3、金属的物理性质(1)共性:常温下,多数金属为银白色固体,通常金属都带有金属光泽,密度较大,熔点较高,具有良好的导热性 、导电性、延展性,机械强度大 (2)特性:铜呈紫红色,金呈黄色,汞为液体 4、合金 (1)合金是由一种金属跟其他金属(或非金属)熔合而成的具有金属特性的物质,合金是一种混合物。(2)合金的硬度一般大于组成它的纯金属,合金的熔点一般低于组成它的纯金属,合金的抗腐蚀性一般强于组成它的纯金属。(3)常见的合金有铁合金、铝合金、铜合金、钛合金等①铁合金:生铁、钢(两者性能差异原因是含碳量不同)②钛合金:熔点高,密度小,可塑性好,易加工,抗腐蚀性能好,与人体有很好的“相容性”。5、金属的用途由金属本身的性质、价格、资源、是否美观、 使用是否便利、是否便于回收和环保等因素决定。考点二 金属的化学性质金属的化学性质2、金属活动性顺序 (1) 金属活动性顺序 K Ca Na Mg Al Zn Fe Sn Pb(H)Cu Hg Ag Pt Au金属活动性逐渐减弱(2)金属活动性规律a.在金属活动性顺序里,金属位置越靠前,其金属活动性就越强。b.在金属活动性顺序里,位于氢前面的金属能置换出稀盐酸、稀硫酸中的氢(酸中的氢)。c.在金属活动性顺序里,位于前面的金属能把位于后面的金属从它们的盐溶液中置换出来。d.一种金属若同时与几种盐溶液反应,遵循“远距离的先置换”的规律,如Fe粉加入CuSO4和AgNO3的混合溶液中时,Fe先置换出Ag后置换出Cu;几种金属若同时与一种盐溶液反应,也遵循“远距离的先置换”的规律,如向AgNO3溶液中加Cu-Zn合金,Zn先与AgNO3溶液反应,待Zn反应完以后,Cu再与AgNO3溶液发生反应。考点三 金属的冶炼1、金属在自然界中的存在形式除少数很不活泼的金属如金、银等有单质形式存在外,其余都以化合物的形式存在。常见的铁矿石,如赤铁矿(主要成分的化学式为Fe2O3),磁铁矿(主要成分的化学式为Fe3O4)。一氧化碳还原氧化铁实验装置实验原理:3CO+Fe2O32Fe+3CO2↑实验步骤实验现象①玻璃管内的现象:红色粉末逐渐变成黑色②试管中的现象:澄清石灰水变浑浊③最右端导管口的现象:导管口有蓝色火焰产生。实验反思①整个实验过程涉及的化学方程式:3CO+Fe2O32Fe+3CO2↑Ca(OH)2+CO2=CaCO3↓+H2O2CO+O22CO2②一氧化碳是有毒气体,本实验尾气处理方法是点燃,还可以用气囊收集。注意:1.此实验的加热装置为酒精喷灯,目的是提高反应温度。 2.实验的尾气处理除了可以用点燃、收集的方法外,还可以直接将导管转向酒精喷灯(既可防止CO污染空气,又能充分利用尾气燃烧放出的热量,节约能源)。 如图: 工业炼铁(1)原料及其作用原料:铁矿石、焦炭、石灰石和空气。①焦炭的作用:一是生成还原剂CO;二是提高高炉的温度②石灰石的作用:将矿石中的SiO2转变为炉渣。③进风口鼓入热空气的作用:增加氧气含量,提高炉温设备:高炉(如图) (3)反应原理:在高温下,利用还原剂CO把铁从它的化合物中还原出来。(4)钢的冶炼①原料:生铁(或废钢)、空气。②原理:C+O2CO2考点四 金属的腐蚀与防护1、铁生锈的条件:与O2和H2O同时接触。铁锈的主要成分是Fe2O3・xH2O2、铁生锈的条件探究3、防止铁制品生锈的措施(1)保持铁制品表面干燥、洁净;(2)在金属表面覆盖保护层,如涂油、刷漆;(3)改变金属的内部结构,如制成不锈钢等。注意:①铁生锈的两个条件缺一不可。②由于铁锈是一种疏松多孔的物质,水分子和氧分子能穿过它的空隙,不断向里层渗透,继续跟铁反应,直到铁全部被锈蚀,故铁一旦生锈要及时除锈。铁锈的主要成分是Fe2O3。当铁接触易跟它反应的化学物质(如酸溶液等)时,就更容易被锈蚀。4、保护金属资源的途径(1)防止金属腐蚀。(2)回收利用废旧金属。(3)合理开采矿物。(4)寻找金属的替代品疑难剖析1、金属与酸、盐溶液的反应规律及反应后溶液质量的变化2、金属与盐的混合溶液反应后滤渣、滤液成分的判断例如将铁粉不断加入硝酸铜、硝酸银、硝酸锌的混合溶液中, 由于锌比铁活泼,根据金属与盐反应的规律可知铁不与硝酸锌 溶液发生反应,因此滤液中一定含有硝酸锌,滤渣中一定不含金属锌;根据“优先反应” (远距离先置换)规律,无论铁的量多与少,铁首先与硝酸银溶液发生反应,硝酸银反应完全后,若铁粉有剩余,铁才与硝酸铜溶液发生反应。 最终剩余物的成分与加入铁粉的量有关。 具体分析如下:3、金属活动性的探究(1)金属与氧气反应的难易程度。实验设计:取粗细相同的金属丝在空气中(氧气中)点燃,观察现象。判断方法:不能在空气中(氧气中)燃烧的金属活动性相对较弱(2)金属能否与稀酸反应或反应的剧烈程度。实验设计:取相同大小且打磨过的金属放入相同浓度的稀酸溶液中,观察现象。判断方法:没有气泡产生的金属其活动性弱于H;有气泡产生的金属其活动性强于H,且气泡产生得越快金属其活动性越强(3)金属能否与另一金属的盐溶液反应。实验设计:将金属放入到另一种金属的盐溶液中,观察现象。判断方法:若A能置换B,则A的活动性比B的强;若不能置换,则A的活动性比B的弱4、金属与酸反应生成氢气的图像题的解题方法(1)等质量氢图 两种金属与酸反应产生氢气的质量相同,此图反映两种情况:①酸不足,金属过量,产生的氢气质量由酸的质量决定。 ②酸足量,投放的两种金属与酸反应产生氢气的质量恰好完全相同,如6.5g锌和5.6g铁分别投入足量的盐酸中,反应产生的氢气质量相同。(2)等质等价金属图如等质量的镁、铁、锌与足量的酸反应生成的金属离子的化合价都是+2价,产生氢气的速率和质量不同。此图反映出: ①金属越活泼,图示反应物的线越陡,如Mg线比Zn线陡,Zn线比Fe线陡。②金属的相对原子质量越小,与酸反应产生的氢气越多, 曲线的拐点越高。 可简单概括为:越陡越活,越高越小。(3)等质不等价金属图铝、镁、锌与酸反应生成的金属离子的化合价分别为+3、+2、+2,此图反映出等质不等价金属与酸反应不仅速率不同而且产生氢气的质量与金属离子的化合价有关。可用下式计算氢气质量:m(H2 )= m(金属)× 化合价 相对原子质量 【单元核心素养对接中考】1.(2023·海南·统考中考真题)下列劳动过程均涉及科学原理,其中解释错误的是A.A B.B C.C D.D2.(2023·海南·统考中考真题)2023年5月28日,国产大型客机C919成功完成首次商业飞行。下列C919应用的材料中,不属于金属材料的是A.碳纤维复合材料 B.第三代铝锂合金C.钛合金 D.钢材料3.(2023·江苏南通·统考中考真题)学习小组通过下列实验探究溶液的性质。实验Ⅰ:把一根砂纸打磨过的Al丝浸入溶液中,一段时间后观察到Al丝表面出现红色物质。实验Ⅱ:向溶液中滴加少量NaOH溶液,出现沉淀。下列说法正确的是A.实验Ⅰ中溶液颜色不变 B.实验Ⅰ说明Al的活动性比Cu的强C.实验Ⅱ中只发生物理变化 D.实验Ⅱ中沉淀为CuO4.(2023·湖北十堰·统考中考真题)物质的检验和除杂是重要的实验技能。为了达到目的,下列实验方案合理的是A.A B.B C.C D.D5.(2023·上海·统考中考真题)下列实验过程中,溶液颜色改变的是A.铜片插入硝酸银溶液 B.银片插入硫酸锌溶液C.酚酞试液滴入稀盐酸 D.稀硫酸滴入氢氧化钠溶液6.(2023·山东滨州·统考中考真题)向盛有和混合溶液的试管中加入一定量铁粉,充分反应后过滤,向滤渣中加入稀盐酸,有气泡产生。下列说法正确的是A.滤渣中一定有铁、铜、银 B.滤液中一定含有,可能含有C.滤液的质量一定比原溶液的质量大 D.滤液有可能呈蓝色7.(2023·辽宁锦州·统考中考真题)向AgNO3和Cu(NO3)2的混合溶液中加入一定量铁粉,充分反应后,过滤。下列说法正确的是A.若滤渣中没有Cu。滤液中一定含有AgNO3B.若滤渣中有Cu,滤液中一定没有AgNO3和Cu(NO3)2C.若滤渣中没有Fe,滤液中一定含有Fe(NO3)2,可能含有AgNO3和Cu(NO3)2D.若滤渣中有Fe,滤液中一定没有Cu(NO3)2和Fe(NO3)28.(2023·江苏宿迁·统考中考真题)是初中化学常见的物质,其中是赤铁矿的主要成分,、是组成元素相同的两种气体,E的浓溶液稀释时会放出大量的热,是最常用的溶剂,它们之间的关系如图所示(其中“-”代表物质间能发生反应,“→”代表物质间能够转化,部分反应物、生成物和反应条件已略去)。 (1)与反应的实验现象为 。(2)列举物质的一条用途: 。(3)物质I由 构成(填化学用语)。(4)写出与的稀溶液反应的化学方程式: ,其基应类型为 。9.(2023·内蒙古兴安盟·统考中考真题)回收利用废旧金属具有重要意义。某金属废料的成分是Zn、Cu和CuO,利用该金属废料回收铜。请回答下列问题。(1)步骤Ⅰ和步骤Ⅱ的操作名称是 。(2)加入过量稀的目的是 。(3)滤液Ⅰ与Zn反应生成Cu的化学方程式为 。10.(2023·辽宁沈阳·统考中考真题)在生活和生产实践中了解金属的性质和应用。(1)沈阳为国家航空事业做出了突出贡献。制造飞机机翼的金属材料应具备 的特点。(2)烟花中加入镁粉,是利用镁在空气中燃烧能发出耀眼的 ,请写出镁与氧气反应的化学方程式: 。(3)如下图实验,观察到A试管中产生气泡,B试管中无明显现象,C试管中铜片表面有固体析出。则Fe、Cu、Ag三种金属活动性由强到弱的顺序为 。答案以及解析【单元核心素养对接中考】1.D【详解】A、洗洁精具有乳化作用,能将大的油滴分散成细小的油滴随水冲走,用洗洁精洗去餐具上的油污,利用了乳化原理,故A正确,不符合题意;B、醋酸能与碳酸钙反应生成可溶性的钙盐,故B正确,不符合题意;C、明矾溶于水后会生成一种胶状物,可以将悬浮物吸附并使其沉降,有一定的净水效果,故C正确,不符合题意;D、铁锈是铁和氧气与水共同反应生成的,故D错误,符合题意。故选D。【点睛】本题考查化学知识在生活中的应用,涉及溶液,盐,水的净化,金属的保护相关知识。2.A【分析】金属材料包括纯金属和合金。【详解】A、碳纤维复合材料是由高强碳纤维和树脂等组成的复合材料,符合题意;B、第三代铝锂合金,属于合金,合金属于金属材料,不符合题意;C、钛合金属于合金,合金属于金属材料,不符合题意;D、钢属于铁的合金,合金属于金属材料,不符合题意;故选:A。3.B【详解】A、把一根砂纸打磨过的Al丝浸入CuSO4溶液中,一段时间后观察到Al丝表面出现红色物质,铝和硫酸铜反应生成硫酸铝和铜,溶液颜色由蓝色逐渐变为无色,错误;B、把一根砂纸打磨过的Al丝浸入CuSO4溶液中,一段时间后观察到Al丝表面出现红色物质,说明Al能置换出Cu,Al的活动性比Cu的强,正确;C、实验Ⅱ中氢氧化钠和硫酸铜反应生成氢氧化铜沉淀和硫酸钠,有新物质生成,发生了化学变化,错误;D、实验Ⅱ中氢氧化钠和硫酸铜反应生成氢氧化铜沉淀和硫酸钠,实验Ⅱ中沉淀为氢氧化铜,错误。故选B。4.B【详解】A、软水和硬水均为无色透明液体,不能通过观察颜色进行鉴别,A项不能达到目的;B、NaOH固体溶于水时会放出大量的热量,使溶液的温度明显升高,NH4NO3溶于水时会吸收热量,使溶液的温度明显下降,B项能达到目的;C、镁的活动性大于铁和铜,镁既能与FeCl2 反应又能与CuCl2反应,消耗原物质又引入了新的杂质MgCl2,C项不能达到目的;D、生石灰具有吸水性,但生成的氢氧化钙能与二氧化碳反应生成碳酸钙沉淀和水,不但能把杂质除去,也会把原物质除去,不符合除杂原则,D项不能达到目的。故选:B。5.A【详解】A.铜片插入硝酸银溶液中,由于铜的活动性比银强,铜能把银从硝酸银溶液中置换出来,生成硝酸铜,硝酸铜溶液呈蓝色,该实验中观察到的现象是:铜片表面覆盖银白色固体,溶液由无色变成蓝色;故选项说法符合题意;B.银片插入硫酸锌溶液,由于银的活动性没有锌活泼,两者不能发生反应,观察不到现象,故选项说法不符合题意;C.稀盐酸显酸性,不能使酚酞试液变色,故选项说法不符合题意;D.稀硫酸滴入氢氧化钠溶液,稀硫酸和氢氧化钠溶液都是无色的,两种能反应生成硫酸钠和水,反应后的溶液仍然是无色的,则观察不到明显现象,故选项说法不符合题意;故选:A。【点睛】本题考查实验现象的描述,涉及到金属活动性顺序的应用,酸碱指示剂的变色等知识,解题时结合题干信息,根据所学知识分析判断即。6.A【分析】铁粉加入以后会先与硝酸银反应生成硝酸亚铁和银,接着才会与硝酸铜反应生成硝酸亚铁和铜,铁活性弱于铝,所以不会与硝酸铝反应,向滤渣中加入稀盐酸,有气泡产生,说明有氢前金属,所以铁一定过量。【详解】A.滤渣中一定有铁(过量的)、铜和银(都是反应生成的),正确; B.滤液中一定含有反应生成的和未反应的,错误;C.由方程式分析可知,,铁与硝酸银和硝酸铜反应都会使溶液质量减小,错误;D.滤液不可能呈蓝色,因为硝酸铜已经被完全反应,错误。故选:A。7.C【详解】A、根据优先置换原理,当铁粉的质量很少时,铁粉首先置换银离子,铜离子不一定到得置换,故当铁粉恰好将银离子置换出来后,滤渣中没有Cu,滤液中不含有AgNO3,故A错误;B、根据优先置换原理,当铁粉的质量很少时,铁粉首先置换银离子,铜离子不一定到得置换,若滤渣中有Cu,说明滤液中的AgNO3被反应完全,Cu(NO3)2可能反应完全,也可能剩一部分,故B错误;C、滤渣中没有Fe时,铁粉被消耗完全,滤液中一定含有Fe(NO3)2,可能含有AgNO3和Cu(NO3)2,故C正确;D、若滤渣中有Fe,说明AgNO3和Cu(NO3)2与铁粉完全反应,滤液中一定没有Cu(NO3)2和AgNO3,滤液中只含有Fe(NO3)2,故D错误。故选C。8.(1)红色粉末变为黑色(2)作燃料等(3)O2(4) 置换反应【分析】A 是赤铁矿的主要成分,则A是氧化铁。B 、D是组成元素相同的两种气体且B和氧化铁高温反应生成C和D,则B是一氧化碳,C是铁,D是二氧化碳。H 是最常用的溶剂,H通电分解生成G和I,I可以和二氧化碳相互转化,则H是水,I是氧气,G是氢气。E的浓溶液稀释时会放出大量的热,且E的稀溶液和铁反应生成F和氢气,所以E是硫酸,F是硫酸亚铁。代入验证无误。【详解】(1)A氧化铁和B一氧化碳高温反应生成铁和二氧化碳,实验现象为红色粉末变为黑色。(2)G 是氢气,可用作燃料。(3)物质I是氧气,是有氧分子构成的,可用氧气的化学式表示氧分子,符号为O2;(4)C铁和E硫酸的稀溶液反应生成硫酸亚铁和氢气,化学方程式为。置换反应是单质和化合物反应生成单质和化合物的反应,该反应是置换反应。9.(1)过滤(2)使锌和氧化铜充分反应(合理即可)(3)【详解】(1)步骤Ⅰ和步骤Ⅱ均能实现固体和液体的分离,其操作名称是过滤;(2)金属废料的成分是Zn、Cu和CuO,加入过量稀硫酸,锌和稀硫酸反应生成硫酸锌和氢气,氧化铜和稀硫酸反应生成硫酸铜和水,铜和稀硫酸不反应,稀硫酸过量,目的是使锌和氧化铜充分反应(合理即可);(3)金属废料的成分是Zn、Cu和CuO,加入过量稀硫酸,锌和稀硫酸反应生成硫酸锌和氢气,氧化铜和稀硫酸反应生成硫酸铜和水,铜和稀硫酸不反应,稀硫酸过量,故步骤Ⅰ所得滤液Ⅰ中溶质的成分是:CuSO4、ZnSO4、H2SO4;向滤液Ⅰ中加入适量Zn,锌和硫酸反应生成硫酸锌和氢气,锌和硫酸铜反应生成硫酸锌和铜,该反应的化学方程式为:。10.(1)强度高、密度小、质地轻(合理即可)(2)白光 (3)铁>铜>银【详解】(1)制造飞机机翼的金属材料应具备强度高、密度小、质地轻的特点,便于飞行;(2)烟花中加入镁粉,是利用镁在空气中燃烧能发出耀眼的白光;镁与氧气点燃生成氧化镁,反应的化学方程式为:;(3)观察到A试管中产生气泡,说明铁排在氢前,能与稀盐酸反应;B试管中无明显现象,说明铜排在氢后,不能与稀盐酸反应;C试管中铜片表面有固体析出,说明铜比银活泼;则Fe、Cu、Ag三种金属活动性由强到弱的顺序为铁>铜>银。了解常见金属的物理性质,知道物质的性质在很大程度上决定了物质的用途;能区分生铁和钢,认识金属与金属材料的关系。知道什么是合金,常见的合金有哪些,合金与纯金属有什么不同。知道常见金属与氧气的反应;初步认识常见金属与酸、金属化合物溶液的置换反应。熟悉常见金属的活动性顺序,学会推断常见金属活动性强弱;能用金属活动性顺序解释一些与日常生活有关的化学问题。知道一些常见的金属矿物;了解从铁矿石中将铁还原出来的方法,了解防止金属生锈的简单办法;知道废弃金属对环境的污染,认识回收金属的重要性。初步学会试剂的取用、加热、简单仪器的使用和连接、洗涤玻璃仪器等化学实验基本操作。类别含碳量含杂质(硫、磷等)机械性能机械加工生铁2~4.3%多硬而脆可铸不可锻钢0.03~2%少硬而韧、有弹性、良好的延展性可铸、可锻反应实例说明备注与氧气反应2Mg+O22MgO4Al+3O22Al2O33Fe+2O2Fe3O42Cu+O22CuO大多数金属都能与氧气反应,但反应的难易和剧烈程度不同。镁、铝等在常温下就能与氧气反应,铜在加热时能与氧气反应,铁在高温时能在纯氧中燃烧,金在高温时也不与氧气反应。因此由金属与O2反应的难易程度,即可确定金属的活动性铁在纯氧中燃烧的生成物是Fe3O4;铁在潮湿的空气中生锈,主要产物是Fe2O3。金属+氧气→金属氧化物(化合反应)与酸反应Mg+H2SO4=MgSO4+H2↑Zn+H2SO4=ZnSO4+H2↑Fe+H2SO4=FeSO4+H2↑Fe+2HCl=FeCl2+H2↑2Al+3H2SO4=Al2(SO4)3+3H2↑2Al+6HCl=2AlCl3+3H2↑在金属活动性顺序里,位于氢前面的金属能置换出盐酸、稀硫酸中的氢,而位于氢后面的金属则不能;并且金属活动性越强,与酸反应的速率越快(即产生H2的速率越快)活泼金属+酸→盐+H2(置换反应)与金属盐溶液反应2Al+3CuSO4=Al2(SO4)3+3CuFe+CuSO4=FeSO4+CuCu+2AgNO3=Cu(NO3)2+2Ag如果一种金属能将另一种金属从其化合物的盐溶液中置换出来,则该金属的活动性比另一种金属强金属1+盐1→金属2 +盐2(置换反应)(盐1必须可溶;金属1不能为K、Ca、Na)操作顺序(CO早出晚归,酒精喷灯迟到早退)操作原因和目的先通一段时间纯净的CO排净玻璃管内的空气,以免加热时CO和空气混合可能会发生爆炸再点燃酒精喷灯,给Fe2O3加热使氧化铁和一氧化碳发生反应实验结束,先停止加热再停止通入CO一是防止液体倒吸;二是防止新生成的铁在较高温度下被空气中的氧气再次氧化编号①②③条件铁钉与H2O接触铁钉与O2接触铁钉与O2、H2O接触实验图示生锈程度不生锈不生锈生锈对比分析实验①③说明铁生锈一定与O2有关;实验②③说明铁生锈一定与H2O有关;实验①中蒸馏水煮沸后使用的原因是除去水中溶解的氧气结论分析对比实验①②③可知,铁生锈的条件是铁与O2、H2O同时接触项目金属+酸→盐+氢气金属+盐→新金属+新盐反应规律金属(金属活动性顺序中)①金属不选K、Ca、Na②“氢前可置换,氢后不能换”③Fe+酸→Fe2++H2↑,生成物中的铁元素显+2价,不显+3价,可记为 “铁与酸,不成三(价)” ①K、Ca、Na与盐溶液混合,先与盐溶液中的水反应生成碱,碱再与可发生反应的盐反应,若生成的碱与盐不反应,则得到碱和盐的混合液,不能置换出金属②“前金换后金,后金不能换前金”③Fe+盐 →Fe2++新金属,生成物中的铁元素显+2价,不显+3价,可记为 “ 铁与盐,不成三(价)” 酸或盐选用稀硫酸或稀盐酸,不能用浓硫酸、硝酸,一般不用浓盐酸(易挥发)盐必须可溶,如Cu与AgCl不能反应溶液质量变化反应后溶液质量增大,增大的质量等于反应的金属的质量减去生成氢气的质量。如Fe+H2SO4=FeSO4+H2↑,当有56g铁参加反应时,生成2g氢气,则溶液质量增大了56g-2g =54g金属与盐溶液反应后,溶液质量可能增大,也可能减小,视具体情况而定,如Fe+CuSO4=FeSO4+Cu,当有56g铁参加反应时,生成的金属铜为64g,反应后 溶液的质量减小了64g-56g=8g铁粉的量(持续加入)滤渣成分滤液成分(1)Ag(2)Ag(3)Ag、Cu(4)Ag、Cu(5)Ag、Cu、Fe(1)Zn2+、 Fe2+、Cu2+、Ag+(2)Zn2+、 Fe2+、Cu2+(3)Zn2+、 Fe2+、Cu2+(4)Zn2+、 Fe2+(5)Zn2+、 Fe2+选项劳动过程原理解释A用洗洁精洗净碗碟上的油渍洗洁精使油脂产生乳化现象B用白醋洗掉水壶中的水垢(主要成分为碳酸钙)醋酸和碳酸钙反应生成可溶盐C大雨过后井水浑浊,用明矾净水明矾溶于水产生有吸附性的胶状物D将铁锅洗净后擦干防止生锈铁与水直接反应生成铁锈选项实验目的实验方案A区分硬水和软水取样,观察颜色B区分和两种固体取样,分别加水溶解,触摸烧杯外壁C除去溶液中少量的加过量的镁粉,过滤D除去中的水蒸气将气体通过足量生石灰
相关资料
更多

